「請求管理」の操作手順
-
ダッシュボードから請求書作成を開始

- FERMダッシュボード上部の「まとめて操作」から 請求書の作成 をクリックします。
-
顧客情報の選択/新規登録

- 既存顧客を選択
- 「登録済みの顧客」タブを開き、並び替えやラジオボタンで該当顧客を選択します。
- 顧客の検索・絞り込み
- 右上の虫眼鏡アイコンをクリックし、キーワードや所在地、取引状況などで絞り込みができます。

- 新規顧客を登録
- 「新しい顧客を入力」タブを開き、氏名・フリガナ・住所・電話番号・担当者・請求条件を入力して「請求金額を入力する」へ進みます。

- 既存顧客を選択
-
請求金額の設定

- 受注情報の追加
- 「+ 集計対象の受注情報を追加する」をクリックします。
- 集計対象受注情報の選択
- 納品済/未確定の受注一覧から請求に含める受注をチェックして「追加する」を押します。

- 選択済み受注情報の確認・削除
- 選択後、請求金額画面に戻り、登録済みの受注情報が表示されます。

- 削除したい場合は該当行の「削除する」を押し、確認ダイアログで「削除」を確定します。

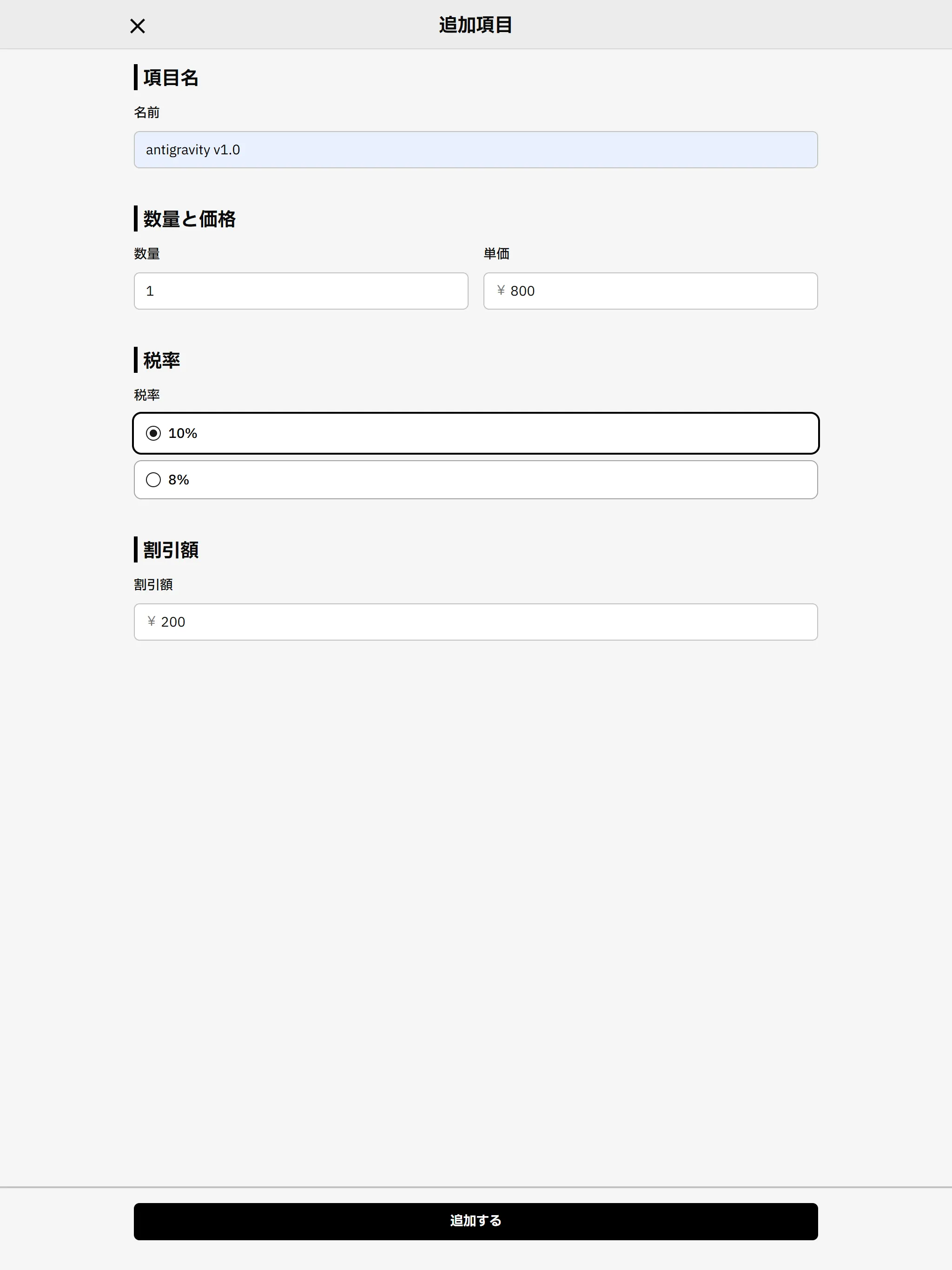
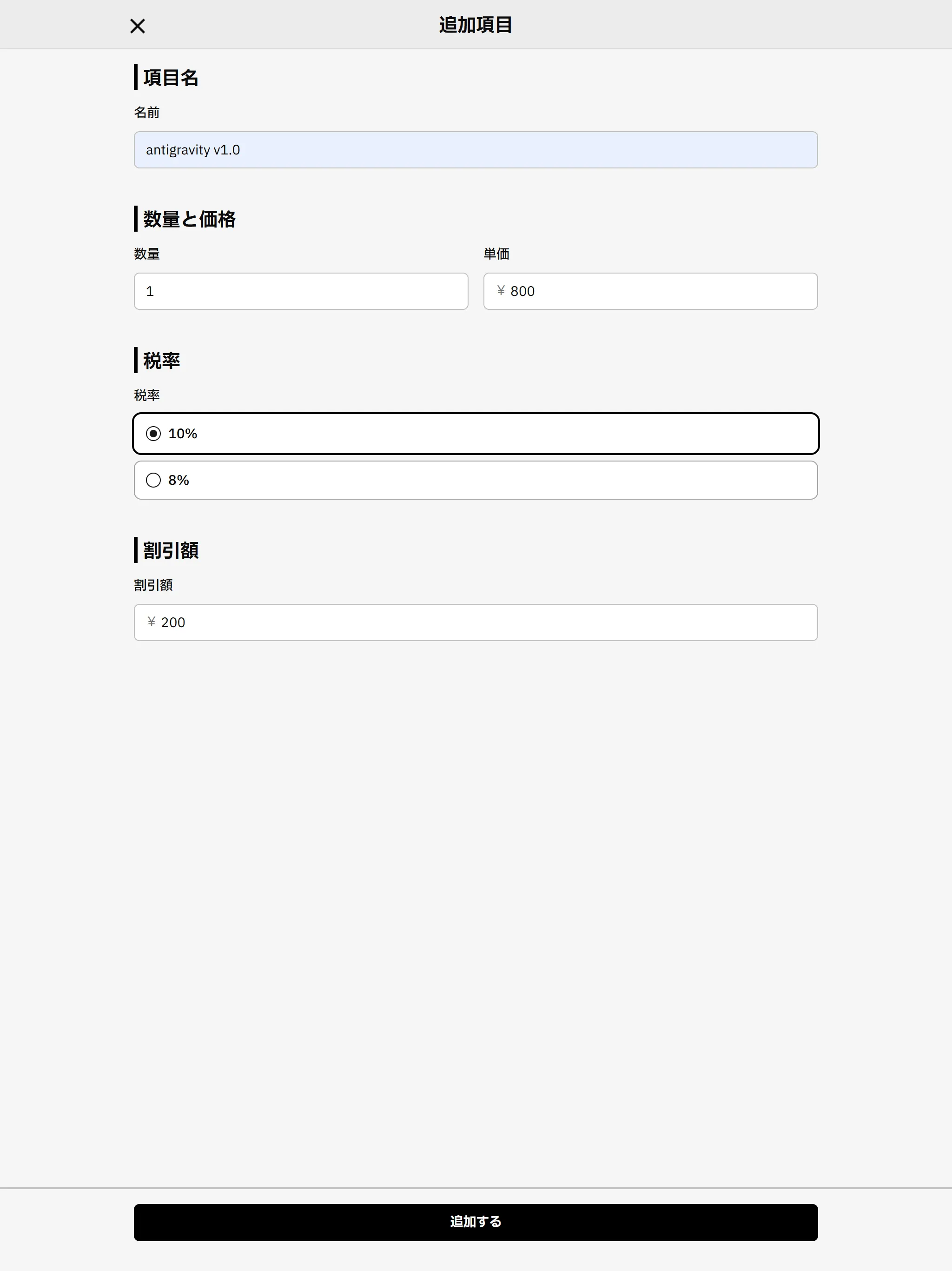
- 追加項目の登録
- 「+ 追加項目を追加する」をクリックし、任意の名称・数量・単価・税率・割引額を入力して「追加する」を押します。

- 受注情報の追加
-
請求スケジュールの設定

- 請求日・支払い期限をプルダウンから選択
- 日付欄をクリックするとカレンダーが開き、日付を選択後「選択する」を押します。

- 「請求の新規作成を完了する」をクリックすると請求データが登録されます。
- 請求日・支払い期限をプルダウンから選択
-
完了確認

- 「請求の新規登録が完了しました!」と表示され、請求先・請求額・支払期限・請求ID・請求日が確認できます。
- 「作成した請求情報に進む」をクリックして詳細画面へ移動します。
請求情報で編集できる項目
Section titled “請求情報で編集できる項目”| 項目 | 操作概要 |
|---|---|
| 請求状況 | 「未作成」「作成済」へステータスボタンで切り替え。請求詳細画面上部のボタンをクリックするだけで更新可能。 |
| 入金状況 | 「未入金」「入金待ち」「入金済」「返金待ち」などを切り替え。入金登録画面へのショートカットから入金額・入金日を入力。 |
| 請求先 | 会社名・住所・担当者・連絡先を編集。画面右上の「編集」ボタンから更新。 |
| 請求スケジュール | 請求日や支払期限を変更。詳細画面の「編集する」ボタンで日付を入力・保存。 |
| 請求書の設定 | テンプレート差し替えやタイトル・ヘッダー文言のカスタマイズ。プレビュー確認しながら設定可能。 |
| 請求書の送付方法 | メール送付/郵送を切り替え、郵送先住所・メールアドレスを修正。次回送付から自動適用。 |
| その他の設定 | 集計方法(受注/明細)、消費税計算(内税/外税)等を「編集する」ボタンで変更可能。 |
| 追加項目 | 手数料・割引等の請求項目を追加。「項目を追加する」ボタンで名称・金額・備考を登録。 |
| 繰越対象の受注情報 | 前回未回収分を繰り越す受注を追加。「受注情報を追加する」ボタンで過去受注を選択し反映。 |
| 備考 | 顧客向けコメントや特記事項を入力。画面下部の「備考を追加する」フォームから登録。 |
| 社内メモ | 管理者専用メモ欄に督促状況や内部指示を追記。顧客には非表示。 |
| 関連書類 | 請求書PDF・領収書を生成・追加。「請求書を追加する」「領収書を追加する」ボタンでドキュメントを紐付け。 |
入金消込の処理
Section titled “入金消込の処理”以下の手順で入金消込を実行します。
-
入金消込画面を開く メニューから「請求管理」→該当の請求を選択し、画面右上の「入金消込」ボタンをクリックします。
-
入金額を入力する 表示された「入金額」欄に、顧客から振り込まれた実際の金額を入力します。
-
差額を確認する システムが請求額と入金額の差額を自動計算し、画面上の「差額」欄に表示します。
-
請求対象受注情報を確認・編集する 「集計対象の受注情報」欄で、請求に紐づく受注一覧を確認し、必要に応じて「追加」または「削除」を行います。
-
保存して消込を実行する 画面下部の「保存」ボタンをクリックすると、入金状況が更新され、残高および差額が最新化されます。
-
入金状況を確認する 「入金情報」セクションにて、入金日・入金額・消込額・差額・対応状況の履歴を確認します。
請求情報で確認できる項目
Section titled “請求情報で確認できる項目”| 項目 | 説明 |
|---|---|
| 請求概要 | 請求総額・入金済額・繰越額、請求日・支払期限・請求IDなど、請求全体の状況をひと目で把握可能。 |
| 請求金額内訳 | 受注合計、送料、割引、税額など、請求金額の内訳を一覧で確認可能。 |
| 集計対象の受注情報 | この請求に紐づく受注一覧(受注ID・受注日・金額)を参照可能。 |
| 項目一覧 | 商品明細(名称・種別・数量・単価・金額)および送料を詳細に確認可能。 |
| 入金履歴 | 過去の入金日・入金額・消込額・差額・対応状況を時系列で表示可能。 |
請求状況の定義
Section titled “請求状況の定義”| ステータス | 説明 |
|---|---|
| 未作成 | 納品済の受注に対してまだ請求書が発行されていない状態。請求作成ボタンがアクティブになります。 |
| 作成済 | 請求書が発行され、請求IDが割り当てられた状態。請求詳細画面に請求IDが表示されます。 |
| ステータス | 説明 |
|---|---|
| 未入金 | 請求書は発行済みだが、まだ入金登録が行われていない状態。 |
| 入金待ち | 部分入金や繰越が発生し、残高がある状態。追加で入金処理が必要です。 |
| 入金済 | 請求額と入金額が一致し、全額が回収された状態。ステータスが「入金済」に切り替わります。 |
| 返金待ち | 入金額が請求額を上回り、顧客への返金手続きが必要な状態。過入金分を返金するまで継続します。 |
| ステータス | 説明 |
|---|---|
| 繰越予定 | 入金額が請求額に満たない場合、未回収分を次回請求へ繰り越す候補としてマークされた状態。 |
| 繰越済 | 繰越予定の未回収分を新たな請求情報に取り込み、元の請求を完了扱いとした状態。 |
請求情報から繰越請求への変換
Section titled “請求情報から繰越請求への変換”入金額が請求額に満たない場合、「繰越として処理」を選択すると、システムがその差額を自動的に繰越請求として新しい請求情報に追加します。新しい請求には元の請求額に繰越額が反映され、繰越処理後の請求は「繰越済」として完了扱いとなります。
検索・絞り込み
Section titled “検索・絞り込み”請求情報カード
Section titled “請求情報カード”
| 項目 | 説明 |
|---|---|
| 支払い期限 | 顧客が請求額を支払うべき最終期限を表示します(例:2025/07/31)。 |
| ステータスタグ | 請求書の発行状況および入金状況を色付きタグで示します。 – 未請求:まだ請求書を発行していない状態 – 未入金:請求書発行済みだが入金が確認できていない状態 |
| 顧客名 | 請求の対象となる顧客の名称を表示します(例:ist-Sado)。 |
| 請求額の合計 | 請求書に記載された合計金額を表示します(例:¥13,464)。 |
| 請求日 | 請求書を発行した日付を表示します(例:2025/07/03)。 |
| 支払い方法 | 顧客が支払いに利用する方法を示します(例:銀行振込)。 |
絞り込み条件項目一覧
Section titled “絞り込み条件項目一覧”
請求の状況
| 条件項目 | 説明 |
|---|---|
| 未請求 | まだ請求書が発行されておらず、請求処理が未実施の状態を抽出します。 |
| 請求済 | 請求書を発行済みで、まだ入金が確認できていない請求データを抽出します。 |
| 入金済 | 請求額の入金が完了し、会計システム上で「入金済」とマークされたデータを抽出します。 |
| 返金待ち | 一度入金処理された後、返金手続きが開始されているがまだ完了していない請求データを抽出します。 |
| 入金待ち | 請求済で、支払い期限を過ぎても入金が確認されていないデータを抽出します。 |
| 繰越済 | 支払い期限を過ぎた未入金額を翌月以降に繰り越し処理したデータを抽出します。 |
| 繰越予定 | 今月末時点で繰り越し対象となる予定の未入金データを抽出します。 |
| 取消済 | 何らかの理由で請求自体が取り消され、「取消済」として登録されたデータを抽出します。 |
支払い方法
| 条件項目 | 説明 |
|---|---|
| 銀行振込 | 銀行口座への振込で支払いが行われる請求データを抽出します。 |
| 自動引き落とし | 口座振替設定により自動で引き落としが行われる請求データを抽出します。 |
| 現金 | 顧客が現金で支払うことを選択した請求データを抽出します。 |
日付
| 条件項目 | 説明 |
|---|---|
| 請求日 | 請求書発行日を「開始日~終了日」で指定し、その範囲内のデータを抽出します。 |
| 支払い期限 | 支払いが完了すべき期限日を「開始日~終了日」で指定し、その範囲内のデータを抽出します。 |
| 入金日 | 実際に入金があった日を「開始日~終了日」で指定し、その範囲内のデータを抽出します。 |
その他の条件
| 条件項目 | 説明 |
|---|---|
| 備考欄に記載あり | 請求データの「備考」欄に何らかの文字列が入力されているデータのみを抽出します。 |
| 社内メモに記載あり | 請求データの「社内メモ」欄に何らかの文字列が入力されているデータのみを抽出します。 |
使い方: 条件項目を組み合わせることで細かく絞り込みが可能です。また、フリーワード検索を利用して本文や備考欄からキーワードを全文検索でき、抽出した結果はCSV形式などで出力できます。
絞り込みを使用する場面例一覧
Section titled “絞り込みを使用する場面例一覧”| 絞り込み条件 | 用途・効果 |
|---|---|
| 特定顧客の未作成請求一覧顧客名でフィルタ | 請求未作成の案件をリストアップ |
| 支払期限 ≤ 今日+7日 | 来週までに要対応の請求を抽出 |
| 入金状況=「入金待ち」 | 回収漏れを防止 |
| 繰越ステータス=「繰越予定」 | 次回請求候補を確認 |
| 発行月:2025-06-01~2025-06-30 | 6月発行分を集計 |
| フリーワード:「特別割引」 | 特記事項を含む請求を絞り込み |
| 支払方法=銀行振込/現金 | 各支払手段ごとの請求を抽出し、手数料管理に活用 |